
The only no-code desktop tool for everyday Microsoft 365 administration
One desktop app to replace many admin portals. No PowerShell, no cloud dependency, and no risk of breaking things by accident.
This all-in-one desktop tool gives you clear, instant visibility across all your tenants — all in one simple dashboard. Save time with automated, customized reporting.
Deploy bulk changes with just a few clicks. Fix issues in minutes, not hours. No PowerShell, no stress.
sapio365 makes Microsoft 365 administration faster, smoother, and far less stressful.
It brings everything together in one desktop app — no more jumping between multiple admin portals or clunky workflows.
Instead of juggling different admin centers or relying on fragile PowerShell scripts for simple tasks, sapio365 gives you one easy view for true, no-code management.
You’ll get deep data visibility, automated custom reports, and quick, secure bulk actions that speed up your work, cut down on busywork, and keep errors to a minimum.
What makes sapio365 unique?
Global vision and reporting
Only sapio365 can create custom reporting across multiple domains and tenants.
Choose specific local Active Directory or Entra data.
Enjoy a comprehensive view of your entire Microsoft365 world.
Curate and manipulate data with pinpoint accuracy
Cull information from hundreds of AD and cloud fields, even your own custom ones.
Use this information to make a view or report with only the data you want, organized the way you want to see it.
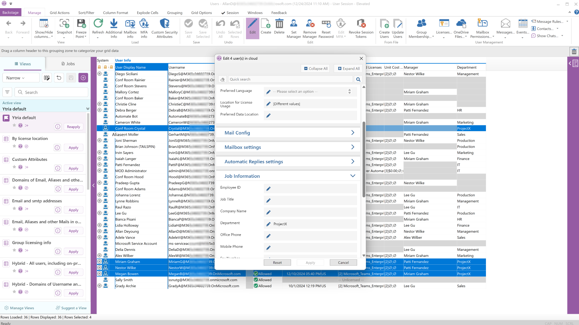
Preview first, then make mass changes instantly
Modify and update any users, groups, or Teams, without PowerShell scripting. Preview your edits before committing.
Offboard multiple users at once, for example. Or change group memberships in bulk. Block users who haven’t logged in for over a month.
Whatever changes you need, make them quickly with sapio365. You can even automate the process.
Your data is just between you and Microsoft
Your data stays local to your environment.
Most other products transmit your data to a third-party for processing.
With sapio365, everything is handled locally. No servers involved. (That’s also why it’s so fast!)

Some of the things you can do with sapio365
Save money by using Microsoft 365 licenses efficiently. Locate unused and underused licenses and reallocate them in just a few clicks.
Empower your helpdesk staff with only the specific powers they need, and only where they need it. For example, you could allow your regional help desk to only be able to change passwords for users in specific states. Get as granular as you’d like.
Hybrid M365 tenants synced with a local Active Directory need consistent group policies. Admins synchronize memberships so Teams and SharePoint permissions align across environments.
Create automated weekly reports on key issues, such as MFA compliance, and unused accounts. Instead of manual PowerShell scripts, automation reduces human error and saves hours each week.
It’s easy to configure permissions and retention policies in bulk, ensuring compliance. Find emails with sensitive information. Look for specific forwarding rules. Manage it all.
Manage files and their permissions in every OneDrive and SharePoint Online site library. Keep track of storage space and orphaned sites.

Real admins. Real results.
“We needed our time back. We have a limited number of administrators to handle so many groups and accounts. Once we discovered sapio365, it not only saved us time but it gave us capabilities we could only dream of. We can now focus on other tasks and solution-based projects. I haven’t found another tool that is able to do what sapio365 does.”
Read more…
– Jeff Edison, Office 365 Administrator
Fulton County School
“Constantly switching between different Admin Center portals and logging into different accounts to manage each tenant was a huge headache and very time consuming.
Using sapio365 we have empowered our technicians to monitor and manage all customer tenants from single UI and a single login, reducing time spent by 50%.”
Read more…
– Gerben Goede, IT Services Director
Camelot ICT Group
“Using sapio365 we were able to quickly spotlight inactive and disabled accounts that still had licenses assigned.
This enabled us to recover those licenses and save $12,000 a year. We are now doing a much better job of maintaining an accurate license inventory with regular audits using the built-in reports from sapio365.”
Read more…
– Mark Gesick, IT Director
Ewing Outdoor Supply
These brands rely on sapio365
Your time is valuable… get more of it.
Just follow these three steps.
1
Download sapio365
Get an immediate, fully-functional, free 3-day trial, so you can explore all the features (no credit card or PO needed).
2
Install in less than 5 minutes
No servers are needed. Everything is local to your desktop or laptop.
3
Explore!
Get a report on license usage. Edit multiple users at once. Find unused accounts. You’re sure to find something you need.
Your time is valuable… get more of it.
Just follow these three steps.

1
Download sapio365
Get an immediate, fully-functional, free 3-day trial, so you can explore all the features (no credit card or PO needed).
2
Install in less than 5 minutes
No servers are needed. Everything is local to your desktop or laptop.
3
Explore!
Get a report on license usage. Edit multiple users at once. Find unused accounts. You’re sure to find something you need.




























